Login

魔域私服发布站 php程序 全开源 保留一点信息 不影响二次开发

明启工作室2025-11-13 20:09:06 浏览
点赞 加入收藏
购买该内容 ¥680
内容介绍

魔域私服发布站 php程序 全开源 保留一点信息 不影响二次开发

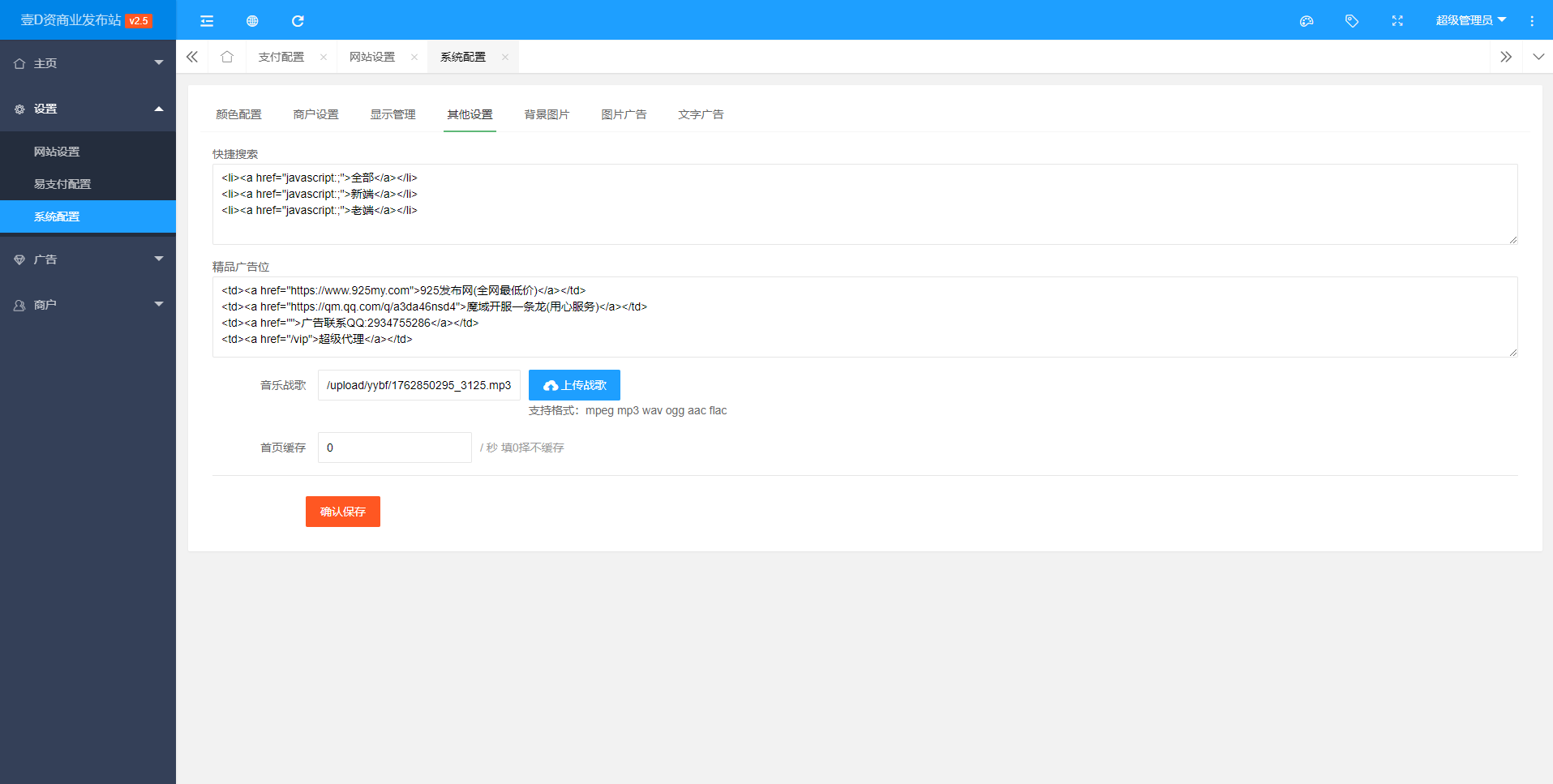
图片广告 带开始时间,结束时间

文字广告 手动 后台操作。

自助发布(代理商户)普通商户 一级代理 

二级代理,三级代理,普通代理。

支付接口 易支付 可以自助更换自己的易支付。

首页logo 背景图  背景音乐 广告颜色均在后台操作。

支持 连体  天数 剩余天数  到期。

主要发布  套黄  全天套黄  精品推荐  置顶推荐   通宵固定   通宵推荐

0042.png

1.png

2.png

3.png

4.png

5.png

6.png

7.png

8.png

0112.png


本站提供的一切软件、教程和内容信息仅限用于学习和研究目的;不得将上述内容用于商业或者非法用途,否则,一切后果请用户自负。本站信息来自网络收集整理,版权争议与本站无关。您必须在下载后的24个小时之内,从您的电脑或手机中彻底删除上述内容。如果您喜欢该程序和内容,请支持正版,购买注册,得到更好的正版服务。我们非常重视版权问题,如有侵权请邮件与我们联系处理。敬请谅解!侵删请致信E-mail:2934755286@qq.com
加载中~